win10系统wifi不会自动连接怎么解决
Windows 10 是美国Microsoft(微软)公司所研发的新一代跨平台及设备应用的操作系统,很多人不知道win10系统wifi不会自动连接怎么解决,下面让我们一起来学习一下吧
操作方法
- 01
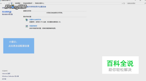
打开控制面板,选择“网络和共享中心”
- 02
点击左侧的“更改适配器设置”,接着右键单击连接的无线网络,选择“禁用”
- 03
然后重新右键单击无线网络,选择“启用”
- 04
进入控制面板里的“电源选项”,然后点击左侧的“选择电源按钮的功能”
- 05
点击“更改当前不可用的设置”,最后,取消“快速启动”前面的勾选,点击“保存修改”即可
赞 (0)
