无线路由器如何使用智能手机来设置才能上网呢?

现在网络的普及,很多人家里都装了无线网,那么无线路由器如何使用智能手机来设置才能上网呢?请看下面

操作方法

  • 01

    首先手机先连接上我的路由器。如图

  • 02

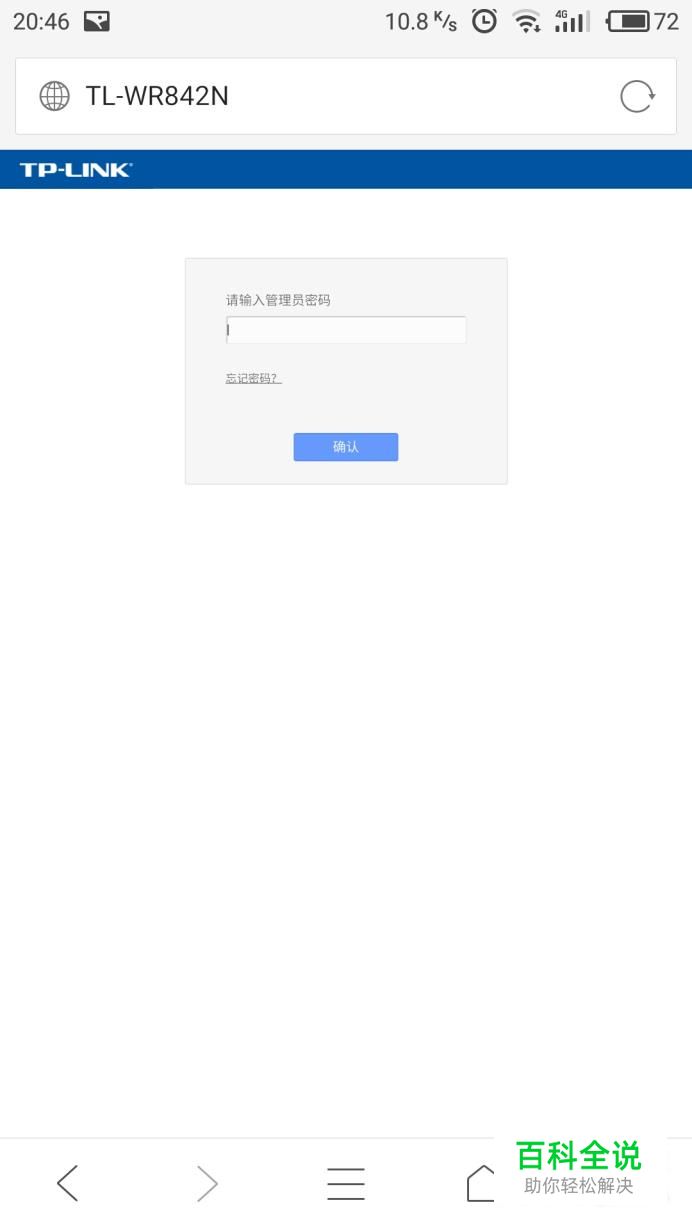
    然后打开手机自带的浏览器在地址栏输入“192.168.1.1”点击跳转后页面后输入密码登录 如图

  • 03

    登录后我们找到“设置向导”进入后输入帐号密码后点击“下一步”如图

  • 04

    然后我们设置无线网名称和密码 点击“下一步”然后点击完成 就可以正常使用上网了。如图

(0)

相关推荐

  • 新买无线路由器怎么设置才能上网(自己买的路由器怎么调试)

    这里以TP-link的无线路由器为例,教一下怎么调试路由器上网.准备工具:网线两条,电脑或者手机,用手机的话就不需要用网线了1用网线连接光纤猫与路由器,光猫的LAN1口与路由器的WAN相连.路由器的L ...

  • 苹果电脑dns怎么设置才能上网(苹果电脑的dns在哪里设置)

    Step1:在"系统偏好设置"里面打开"网络"设置.Step2:在弹出的窗口中,选择"高级"选项.Step3:点击修改"DNS&q ...

  • 电信光猫怎么设置才能上网(电信光猫怎么设置路由器拨号)

    电信光猫路由器设置方法该设备默认IP都是192.168.1.1,可以从设备后面面板上看到,默认管理员帐号和密码也能在这里看到:软件版本:软件大小:软件授权:适用平台:http://dl.pconlin ...

  • 路由器如何设置拨号上网

    现在家里基本上有两台电脑,或者和同事租的房子,都要用到路由器了,但很多不知道该如何设置才能上网,笔者为大家介绍下路由器如何设置拨号上网: 一、登陆路由器 不同的路由器,所使用的IP地址是不相同的, ...

  • 路由器怎么设置才能成功上网

    很多路由器设置之后都会出现无法上网的情况.今天小编给大家说一下怎么样设置才能让我们的路由器正常的上网 操作方法 01 在设置方面其实所有的路由器虽然选项不一样,但是设置方法都是差不多的.除了无线路由器 ...

  • 无线路由器的连接及简单设置

    路由器已经是家中必备的设备了,而随着智能手机的发展,无线路由器更是广泛应用于家庭.学校.公司,多台电脑同时上网,电脑.手机同时上网都可以实现.但很多朋友买来新的路由器还不懂怎么设置,这里简单的介绍下无 ...

  • 如何使用手机设置无线路由器(手机上如何设置路由器)

    随着智能手机.平板电脑等无线设备的流行,无线网络也已经逐渐普及.而无线路由器作为无线网络的载体,自然成为必不可少的设备.小编原以为无线路由器只能通过连接电脑才能进行设置,但事实上如今很多路由器都可以通 ...

  • 无线网络如何设置才能更安全

    我们在使用无线网络上网时,一定要给你的无线网络加密,这样可以防止左邻右舍占用你的宽带、拖慢你的网速。 如果你觉得不用太麻烦,而对家中的无线网络不设限的话,那你就大错特错了。这样很容易被左邻右舍占用你的 ...

  • 交换机下接无线路由器的相关布线和设置

    假设某一网络拓扑结构如下图所示,该网络使用DSL/Cable Modem/LAN等方式连接到Internet,由Modem或路由器共享Internet连接,内部网络则通过交换机连接起来,以实现多台电脑 ...