详解ERStudio把数据模型生成到数据库
ERStudio是很不错的一个数据建模软件,除了建模外,它还有一个很强大的功能,那就是根据数据模型生成SQL,并导入到数据库。下面是详细步骤。
操作方法
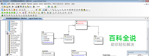
- 01
首先预览一个建立好的数据模型,下面我将把这个数据模型一步步生成为数据库里的表。
- 02
首先,将数据模型生成为物理模型。 点击“Model”-"Generate Physical Model"。
- 03
会有一个提示,点击“yes”。
- 04
输入物理模型名称,随便起名就行,再选择最后要导入的数据库类型,我选的是mysql。然后点击“Finish”。
- 05
接下来的页面中不需要写什么,直接点击“Close”。
- 06
然后就会生成物理模型。在左侧可以看到生成的物理模型,其中包括表、表列、主键、外键。
- 07
接下来根据物理模型生成建表sql语句。 在物理模型上点右键,选择“Generate Database”。
- 08
可以修改生成sql的路径,不改也行,只要记得路径最后能找到就行。其他不需要修改。
- 09
这一步不需改,直接“Finish”。
- 10
下面就看到生成的sql文件了。
- 11
可以打开看到具体的建表sql语句。
- 12
在数据库工具中运行该sql语句,开始建表。
- 13
最后在数据库中建表完成,下图即为建立的表。打开某个表可以看到其中的字段、字段类型、是否为空、主键等信息正确无误。
赞 (0)
